收起左侧

730独显到win11 驱动打不上 感叹号

13
回复
1409
查看
[ 复制链接 ]

1

主题

10

回帖

0

牛值

江湖小虾

2025-4-19 17:25:06 显示全部楼层 阅读模式

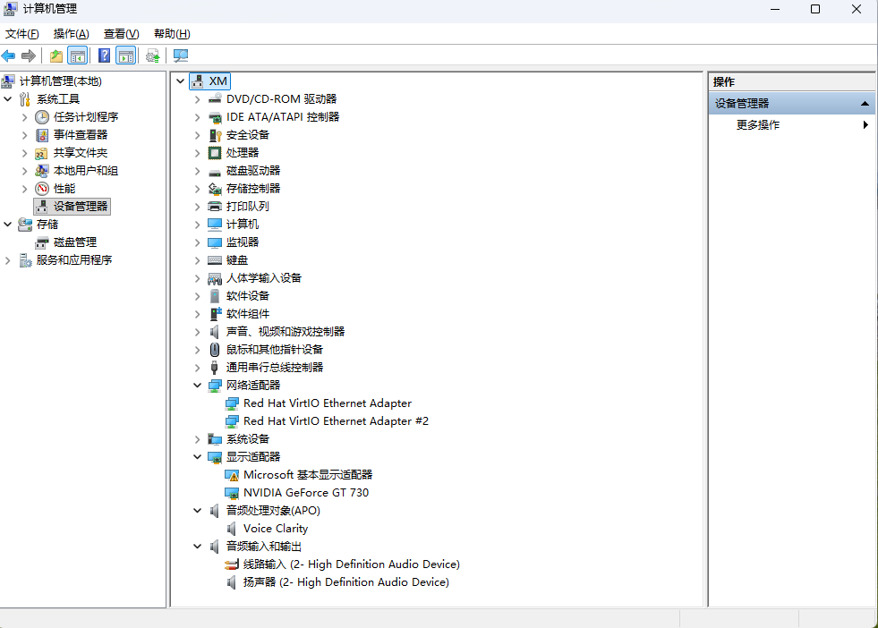
主板:技嘉z390
cpu:8700k es (核显用来飞牛影视)

内存:16G

显卡:GT730(用来win11直通)

image.png

PS:我试过了 选着win还是选着linux 都不行。
有啥解决的办法。
手动在win11下载驱动打 也不成功。。。求解。。。

收藏
送赞
分享

本帖子中包含更多资源

您需要 登录 才可以下载或查看,没有账号?立即注册

x
2025-4-19 18:13:11 显示全部楼层

glmos-code-explain

目前无解 需要等官方解决

无解啊。。。那就算了 glmos-code-explain 啥意思  详情 回复
2025-4-19 18:55
https://www.xiaozhuhouses.asia/欢迎访问我的博客

1

主题

10

回帖

0

牛值

江湖小虾

2025-4-19 18:55:05 楼主 显示全部楼层
月光微暖冬 发表于 2025-4-19 18:13
glmos-code-explain
目前无解 需要等官方解决

无解啊。。。那就算了
glmos-code-explain 啥意思
论坛问题,不用在意  详情 回复
2025-4-20 17:14
2025-4-20 17:14:10 显示全部楼层
汇越-京桐? 发表于 2025-4-19 18:55
无解啊。。。那就算了
glmos-code-explain 啥意思

论坛问题,不用在意
https://www.xiaozhuhouses.asia/欢迎访问我的博客

0

主题

5

回帖

0

牛值

江湖小虾

2025-9-16 00:37:40 显示全部楼层

需要添加内核模块vfio 和blacklist屏蔽显卡操作

不,这个我也遇到过,进行你的操作后仍然会有这个问题,应该是系统级问题  详情 回复
2025-9-20 20:28

3

主题

30

回帖

0

牛值

江湖小虾

2025-9-20 20:28:47 显示全部楼层
corsair 发表于 2025-9-16 00:37
需要添加内核模块vfio 和blacklist屏蔽显卡操作

不,这个我也遇到过,进行你的操作后仍然会有这个问题,应该是系统级问题
听别人说是vga显示器占用核显,这个在直驱核显就会这样,问题就是怎么才能不适用vga显示器  详情 回复
2025-9-25 15:53

2

主题

4

回帖

0

牛值

江湖小虾

2025-9-21 15:34:09 显示全部楼层

12100的730核显也遇到了这个问题,发愁,不知道啥时候能修复

1

主题

5

回帖

0

牛值

江湖小虾

2025-9-25 15:53:33 显示全部楼层
Bosco1262 发表于 2025-9-20 20:28
不,这个我也遇到过,进行你的操作后仍然会有这个问题,应该是系统级问题 ...

听别人说是vga显示器占用核显,这个在直驱核显就会这样,问题就是怎么才能不适用vga显示器

3

主题

30

回帖

0

牛值

江湖小虾

2025-9-25 19:57:17 显示全部楼层

贴主可以试试类似我发的教程,简单来说就是确保需要直通的设备稳定地绑定到vfio。简单概括就是修改主板设置第一显卡,将vfio配置写入grub而不是单独的vfio.conf配置文件,为可能调用的显卡驱动添加软依赖使得vfio开启后再启动。我的完成操作后独显核显都没问题了。

0

主题

1

回帖

0

牛值

江湖小虾

2025-12-9 15:15:56 显示全部楼层

同 GT 730 Code 43,472.12 可以安装

截屏2025-12-09下午3.15.27.png

本帖子中包含更多资源

您需要 登录 才可以下载或查看,没有账号?立即注册

x
請問如何裝起來的 可否出個詳細說明 感謝  详情 回复
2025-12-11 16:50

1

主题

7

回帖

0

牛值

系统先锋体验团🛩️

2025-12-11 16:50:08 显示全部楼层
Kristian 发表于 2025-12-9 15:15
同 GT 730 Code 43,472.12 可以安装

請問如何裝起來的  可否出個詳細說明   感謝

5

主题

21

回帖

5

牛值

初出茅庐

2025-12-12 16:13:27 显示全部楼层

换成i440或者选传统bios试试

0

主题

4

回帖

0

牛值

江湖小虾

2025-12-13 09:39:24 显示全部楼层

ScreenShot_2025-12-13_093903_334.png

本帖子中包含更多资源

您需要 登录 才可以下载或查看,没有账号?立即注册

x

0

主题

4

回帖

0

牛值

江湖小虾

2025-12-13 09:43:16 显示全部楼层

我直接虚拟机直通宿主机系统盘,一台电脑可以单独运行windiws11,也可以飞牛和windows11同时运行。只需要一台主机一台显示器。

您需要登录后才可以回帖 登录 | 立即注册

本版积分规则