收起左侧

Chromium 使用指南

14
回复
11709
查看
[ 复制链接 ]

2

主题

30

回帖

30

牛值

飞牛官方人员

2024-10-29 12:42:07 显示全部楼层 阅读模式
1. Chromium 黑屏了怎么办?

    首先, 确定是否把Chromium 最小化了, 如果是, 可以通过右键, 切换回Chromium
      

    如果无法解决问题, 可以先卸载Chromium, 然后进入[应用文件][chromium][config], 将目录内的内容全部删除, 重新安装Chromium; 即可解决问题

2. Chromium 下载的内容, 在nas可以访问吗?
    可以的, 下载的内容, 在[应用文件][chromium][config][downloads]目录内
收藏
送赞 8
分享

本帖子中包含更多资源

您需要 登录 才可以下载或查看,没有账号?立即注册

x

8

主题

38

回帖

0

牛值

初出茅庐

2025-1-26 16:17:58 显示全部楼层
挺好的,远程可以搭配FN ID通过浏览器访问nas里面的应用了,不用考虑内网穿透端口映**

0

主题

6

回帖

0

牛值

江湖小虾

2024-10-29 20:53:36 显示全部楼层
谢谢,很有用,

0

主题

69

回帖

0

牛值

初出茅庐

2024-10-30 14:53:32 显示全部楼层
谢谢,刚刚碰到黑屏这个问题!完美解决

0

主题

7

回帖

0

牛值

江湖小虾

2024-11-28 18:16:12 显示全部楼层
chrome占用了3000端口怎么改呢
在应用设置里面可以自己修改端口吧  详情 回复
2024-12-17 21:21

0

主题

7

回帖

0

牛值

江湖小虾

2024-12-17 21:21:27 显示全部楼层
在应用设置里面可以自己修改端口吧

2

主题

5

回帖

0

牛值

江湖小虾

2025-3-27 08:23:02 显示全部楼层
求问是否遇到过无法访问的bug  【http://xxxxxx.5ddd.com:3000/chromium/】 跳转后提示【目前无法处理此请求。 HTTP ERROR 502】
我也遇到了怎么解决  详情 回复
2025-9-4 15:34

9

主题

50

回帖

0

牛值

初出茅庐

fnOS1.0上线纪念勋章飞牛百度网盘玩家

2025-4-29 07:58:32 显示全部楼层

总感觉不好用

0

主题

1

回帖

0

牛值

江湖小虾

2025-6-12 16:04:34 显示全部楼层
fnOS 0.9.8 浏览器 1.2.3 没声音推送....

16

主题

36

回帖

0

牛值

初出茅庐

2025-7-14 16:31:58 显示全部楼层

请问一下怎么安装crx插件,下载下来了,但是打卡不显示crx文件

5

主题

34

回帖

0

牛值

江湖小虾

2025-9-4 15:34:33 显示全部楼层
朕能亮 发表于 2025-3-27 08:23
求问是否遇到过无法访问的bug  【http://xxxxxx.5ddd.com:3000/chromium/】 跳转后提示【目前无法处理此请 ...

我也遇到了怎么解决

5

主题

34

回帖

0

牛值

江湖小虾

2025-9-4 15:39:22 显示全部楼层

刚安装浏览器打开就是

500 Internal Server Error


nginx/1.22.1

这个

docker日志显示ERROR: openbox-xdg-autostart requires PyXDG to be installed

同款问题,在DK-环境变量里面把账号密码的值删掉为空 试一下  详情 回复
2025-9-14 20:12

2

主题

26

回帖

0

牛值

fnOS系统内测组

飞牛百度网盘玩家

2025-9-14 20:12:50 显示全部楼层
7350346abc 发表于 2025-9-4 15:39
刚安装浏览器打开就是
500 Internal Server Error

同款问题,在DK-环境变量里面把账号密码的值删掉为空 试一下

0

主题

1

回帖

0

牛值

江湖小虾

2025-12-19 10:57:08 显示全部楼层

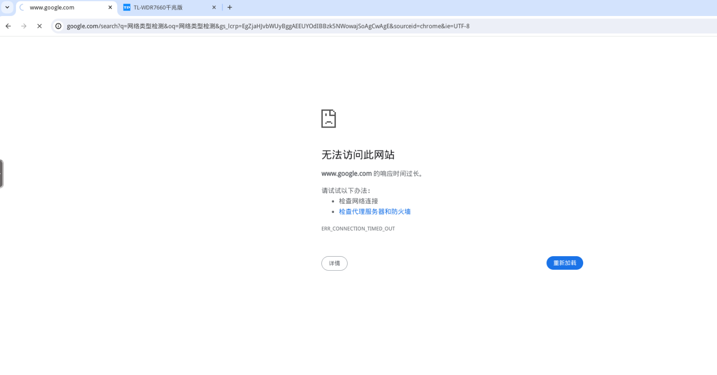
image.png我搜索东西都是失败是怎么回事啊

本帖子中包含更多资源

您需要 登录 才可以下载或查看,没有账号?立即注册

x

0

主题

4

回帖

0

牛值

江湖小虾

2026-2-25 13:22:55 显示全部楼层

Chromium有沒有遇到過沒有聲音的問題?

您需要登录后才可以回帖 登录 | 立即注册

本版积分规则