收起左侧

查看文件名只出现数字+校园网无法通过fn connect打开fnos

0
回复
357
查看
[ 复制链接 ]

1

主题

0

回帖

0

牛值

江湖小虾

2025-12-18 14:39:41 显示全部楼层 阅读模式

设备环境:物理机、FN Connect、fnos 1.1.4/Microsoft edge

BUG现象:通过web端访问,打开文件管理-我的文件后,出现了所有文件命名均为数字的情况,如图1,实验发现ios1.25.2版本可以正常显示文件夹名称,排除文件命名本身原因

出现频率:必现

联系方式:QQ 3298366301

日志文件:暂无相关日志...

附件过大无法上传可以通过飞牛外链分享或者百度网盘提供日志文件

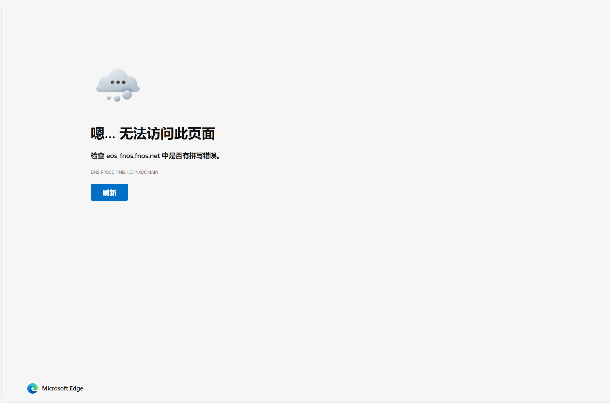
(还有一个问题 在校园网环境下通过fn connect打开nas会给出无法访问的提示(图2) 但是使用热点等设备可以正常连接 怀疑是校园网没有开通ipv6的原因 不知道对不对

image.png
image.png

收藏
送赞
分享

本帖子中包含更多资源

您需要 登录 才可以下载或查看,没有账号?立即注册

x
您需要登录后才可以回帖 登录 | 立即注册

本版积分规则