登录
/
注册
首页
资讯
论坛
用户名
Email
自动登录
找回密码
密码
登录
立即注册
微信扫码 , 快速开始
登录
注册
首页
论坛
BBS
帮助中心
远程访问
发帖
收藏
勋章
设置
我的收藏
天天打卡
退出
全部
搜索
首页
首页
›
功能讨论
›
问答互助
发布主题
返回列表
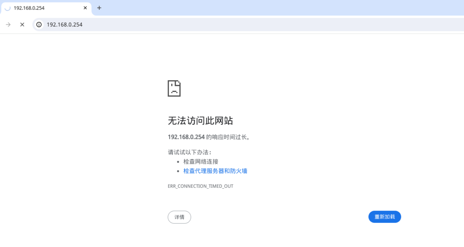
升级1.1.8后。内网IP不能访问飞牛。但用FN能访问,是什么问题!
0
回复
53
查看
[ 复制链接 ]
꧁佛说꧂
飞牛币
96
积分
16
主题
2
꧁佛说꧂
2
主题
10
回帖
0
牛值
江湖小虾
江湖小虾, 积分 16, 距离下一级还需 34 积分
收听TA
发消息
2025-12-19 10:29:37
显示全部楼层
阅读模式
升级1.1.8后。内网IP不能访问飞牛。但用FN能访问,是什么问题!
收藏
送赞
分享
本帖子中包含更多资源
您需要
登录
才可以下载或查看,没有账号?
立即注册
x
回复
举报
高级模式
B
Color
Image
Link
Quote
Code
Smilies
您需要登录后才可以回帖
登录
|
立即注册
本版积分规则
发表回复
!disable!!post_parseurl!
使用Markdown编辑器编辑
使用富文本编辑器编辑
回帖并转播
回帖后跳转到最后一页
快来评论吧
0
0
0
搜索
搜索
本版
帖子
用户
虚拟机
活动
fnOS