系统版本:X86
设备环境:物理机
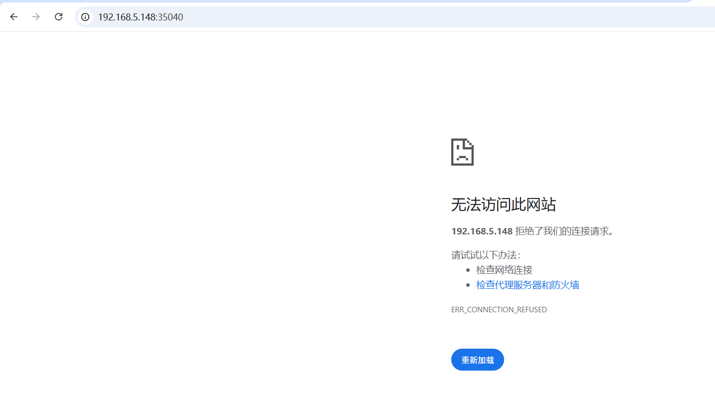
BUG现象:前一日晚APP端对设备进行关机,第二日手动开机后,无法打开fnos的控制台,使用ssh登录机器后查看进程(ps -ef),发现飞牛影视、docker服务均已启动,浏览器访问docker服务和飞牛影视均可正常访问。
飞牛影视服务 ↓

飞牛控制台:端口为35040

联系方式:13963254639
出现频率:(必现)
日志文件:(系统BUG进入日志应用-更多-系统诊断日志-上传到社区;APP端bug进入-设置-APP日志上报-上报后提供设备ID-)
附件过大无法上传可以通过飞牛外链分享或者百度网盘提供日志文件
<官方授权或自有硬件的用户,可直接联系电商客服,享一对一服务>