收起左侧

求救!四个盘同时拔掉了两个硬盘,raid5损毁,如何修复,恢复里面的文件资料,求救!

8
回复
1373
查看
[ 复制链接 ]

1

主题

2

回帖

0

牛值

江湖小虾

2025-4-17 22:37:35 显示全部楼层 阅读模式
悬赏1飞牛币未解决

求救!四个盘同时拔掉了两个硬盘,raid5损毁,如何修复,恢复里面的文件资料,求救!

4个4TB组成raid5 使用的同时不小心拔掉了两个硬盘,然后就不能正确识别raid了,重启也不行,要显示重新组raid才行。哪位大神指导怎么操作吗,现在硬盘拔出来了,硬盘顺序也乱了, 但是硬盘都是好的,没有损坏

收藏
送赞
分享

1

主题

2

回帖

0

牛值

江湖小虾

2025-4-17 22:45:34 楼主 显示全部楼层

image.png

image.png

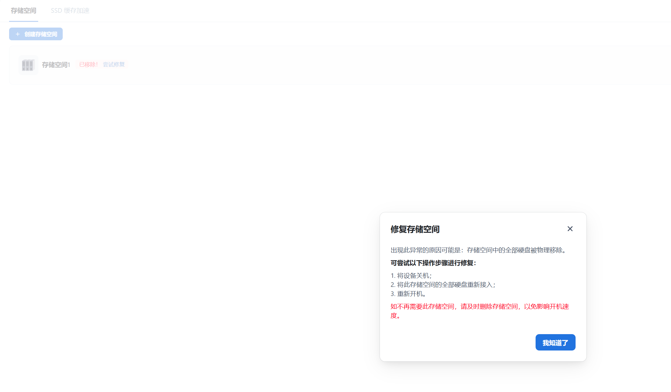
目前是这个样子,有没有人知道怎么弄呢

本帖子中包含更多资源

您需要 登录 才可以下载或查看,没有账号?立即注册

x

1

主题

2141

回帖

360

牛值

社区共建团

fnOS1.0上线纪念勋章社区共建团荣誉勋章飞牛百度网盘玩家AMD适配纪念勋章

2025-4-18 10:53:33 显示全部楼层
# 安装RAID管理工具
sudo apt install mdadm -y
# 尝试强制激活离线硬盘(需替换实际设备名)
mdadm --assemble --force /dev/md0 /dev/sda /dev/sdb /dev/sdc /dev/sdd

报这个 怎么弄呢  详情 回复
2025-4-25 15:53
冬眠~Connection refused.

1

主题

2

回帖

0

牛值

江湖小虾

2025-4-25 15:53:55 楼主 显示全部楼层
[quote][size=2][url=forum.php?mod=redirect&goto=findpost&pid=106883&ptid=22688][color=#999999]memory_clear 发表于 2025-4-18 10:53[/color][/url][/size] # 安装RAID管理工具 sudo apt install mdadm -y # 尝试强制激活离线硬盘(需替换实际设备名) [/quote]

image.png

报这个 怎么弄呢

本帖子中包含更多资源

您需要 登录 才可以下载或查看,没有账号?立即注册

x
sdb上有mbr分区表,在--force后面加 --run参数,强制激活。 或者先mdadm --zero-superblock /dev/sdb 此操作会擦除磁盘上的 RAID 元数据,需确保磁盘不再属于其他 RAID 阵列。  详情 回复
2025-4-25 17:07

1

主题

2141

回帖

360

牛值

社区共建团

fnOS1.0上线纪念勋章社区共建团荣誉勋章飞牛百度网盘玩家AMD适配纪念勋章

2025-4-25 17:07:57 显示全部楼层

sdb上有mbr分区表,在--force后面加 --run参数,强制激活。
或者先mdadm --zero-superblock /dev/sdb 此操作会擦除磁盘上的 RAID 元数据,需确保磁盘不再属于其他 RAID 阵列。
冬眠~Connection refused.

0

主题

2

回帖

0

牛值

江湖小虾

2025-5-29 18:52:25 显示全部楼层

我遇到了同样的问题,有救吗

1

主题

14

回帖

0

牛值

江湖小虾

2025-9-26 13:03:25 显示全部楼层

请问是怎么解决的,我的也出现了这个情况

可以恢复,昨天升级后重启就遇到了这个问题,用SSH连进去,同步状态差不太多的化,就用mdadm可以恢复。  详情 回复
2025-9-28 13:02

0

主题

2

回帖

0

牛值

江湖小虾

2025-9-28 13:02:32 显示全部楼层
御天六龙 发表于 2025-9-26 13:03
请问是怎么解决的,我的也出现了这个情况

可以恢复,昨天升级后重启就遇到了这个问题,用SSH连进去,同步状态差不太多的化,就用mdadm可以恢复。
好,我试试  详情 回复
2025-9-28 17:11

1

主题

14

回帖

0

牛值

江湖小虾

2025-9-28 17:11:36 显示全部楼层
传说中的z 发表于 2025-9-28 13:02
可以恢复,昨天升级后重启就遇到了这个问题,用SSH连进去,同步状态差不太多的化,就用mdadm可以恢复。 ...

好,我试试
您需要登录后才可以回帖 登录 | 立即注册

本版积分规则