收起左侧

安装飞牛OS后用另一台电脑输入IP地址无法访问,用飞牛APP的发现局域网内设备就可以

8
回复
1717
查看
[ 复制链接 ]

1

主题

4

回帖

0

牛值

江湖小虾

2025-11-6 22:09:01 显示全部楼层 阅读模式
悬赏1飞牛币未解决

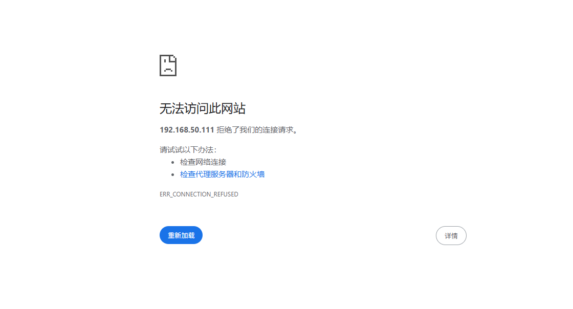
弄了一整天,实在找不到原因,安装好之后显示ip地址的界面,然后我按教程用另一台电脑的浏览器输入192.168.50.111:5666和192.168.50.111都显示无法访问,这台NAS跟另一台电脑都是用网线接在同一个路由器下。电脑的IP地址是192.168.50.111(这里是不是不对啊,NAS的ip地址怎么跟另一台电脑的IP地址相同?)。电脑设置的网络类型是专用网络,开启了网络发现,装有卡巴斯基,把卡巴斯基的防火墙和windows安全中心的防火墙都关了也不行。手机连接这个路由器的wifi,用飞牛APP能通过发现局域网内设备的方式访问这台NSA,但手机浏览器输入这个IP地址也是访问不了。电脑重启过,飞牛重启过,路由器重启过,浏览器也换过,连网线都换过了。

还有一点比较疑惑的是,NAS主机是用网线接在路由器上,但路由器后台看不到这个NAS的接口?

PixPin_2025-11-06_22-19-57.png

PixPin_2025-11-06_22-08-39.png

IMG_20251106_215446拷贝.jpg

PixPin_2025-11-06_22-01-48.png

PixPin_2025-11-06_22-04-20.png

PixPin_2025-11-06_22-04-39.png

附件: 您需要 登录 才可以下载或查看,没有账号?立即注册
收藏
送赞
分享

本帖子中包含更多资源

您需要 登录 才可以下载或查看,没有账号?立即注册

x

74

主题

5837

回帖

1235

牛值

共建版主

社区上线纪念勋章社区共建团荣誉勋章飞牛百度网盘玩家fnOS1.0上线纪念勋章EVO2产品纪念灌水之星AMD适配纪念勋章

2025-11-6 22:47:09 显示全部楼层

这不是IP冲突了吗

那怎么会分配一个冲突的IP地址呢?然后在路由器后台也看不到这台NAS主机,怎么改?我尝试把电脑的ip地址改成192.168.50.130,但改了之后,NAS也跟着变成了192.168.50.130,没搞懂。  详情 回复
2025-11-7 06:31

2

主题

2571

回帖

630

牛值

共建版主

fnOS1.0上线纪念勋章社区共建团荣誉勋章EVO2产品纪念AMD适配纪念勋章飞牛百度网盘玩家

2025-11-6 23:02:56 显示全部楼层
ip冲突了 路由器改一下

1

主题

4

回帖

0

牛值

江湖小虾

2025-11-7 06:31:14 楼主 显示全部楼层

那怎么会分配一个冲突的IP地址呢?然后在路由器后台也看不到这台NAS主机,怎么改?我尝试把电脑的ip地址改成192.168.50.130,但改了之后,NAS也跟着变成了192.168.50.130,没搞懂。

38

主题

1519

回帖

0

牛值

系统先锋体验团🛩️

飞牛百度网盘玩家fnOS1.0上线纪念勋章

2025-11-7 09:04:41 显示全部楼层

你在路由器后台固定一下飞牛的ip试试看,然后电脑改成手动ip

路由器后台不知道怎么识别不到这台飞牛设备,想改都改不了  详情 回复
2025-11-7 10:47

3

主题

7

回帖

0

牛值

fnOS系统内测组

AMD适配纪念勋章fnOS1.0上线纪念勋章

2025-11-7 09:09:47 显示全部楼层

你到路由器设置arp防护,所以ip冲突会拒绝访问,会分配冲突ip大概率是你在arp相关设置里设置了静态IP绑定,取消掉应该就好了。

1

主题

4

回帖

0

牛值

江湖小虾

2025-11-7 10:47:04 楼主 显示全部楼层
ZYan 发表于 2025-11-7 09:04
你在路由器后台固定一下飞牛的ip试试看,然后电脑改成手动ip

路由器后台不知道怎么识别不到这台飞牛设备,想改都改不了

4

主题

132

回帖

0

牛值

初出茅庐

2025-11-8 10:08:12 显示全部楼层

用命令看一下飞牛网卡的mac地址,再和你的电脑对比一下

确实是我的网卡mac地址问题,不知道怎么两台设备MAC地址都变成了88:88:88:88:87:88,导致分配了相同的IP地址  详情 回复
2025-11-14 16:48

1

主题

4

回帖

0

牛值

江湖小虾

2025-11-14 16:48:55 楼主 显示全部楼层
有很大的前途 发表于 2025-11-8 10:08
用命令看一下飞牛网卡的mac地址,再和你的电脑对比一下

确实是我的网卡mac地址问题,不知道怎么两台设备MAC地址都变成了88:88:88:88:87:88,导致分配了相同的IP地址
您需要登录后才可以回帖 登录 | 立即注册

本版积分规则