收起左侧

局域网下应用无法打开

4
回复
345
查看
[ 复制链接 ]

9

主题

20

回帖

0

牛值

江湖小虾

2026-3-20 21:53:56 显示全部楼层 阅读模式
悬赏1飞牛币未解决

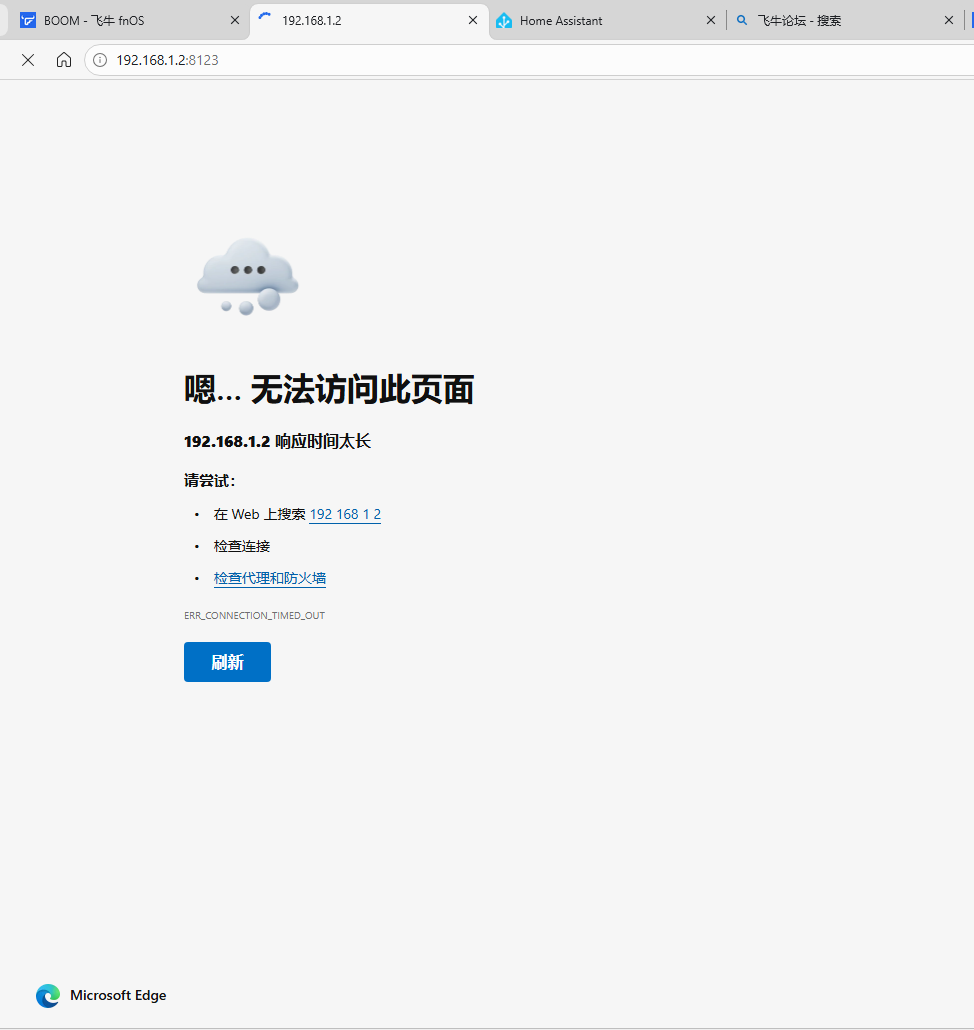
局域网下一些应用无法打开例如homeassisrtant

image.png

但是通过虚拟组网,内网穿透以及fn中转均可以正常打开

image.png

附件: 您需要 登录 才可以下载或查看,没有账号?立即注册
收藏
送赞 1
分享

本帖子中包含更多资源

您需要 登录 才可以下载或查看,没有账号?立即注册

x

2

主题

2675

回帖

630

牛值

共建版主

fnOS1.0上线纪念勋章社区共建团荣誉勋章EVO2产品纪念AMD适配纪念勋章飞牛百度网盘玩家

2026-3-20 22:55:59 显示全部楼层
防火墙怎么设置的?
没开防火墙  详情 回复
2026-3-21 14:18

9

主题

20

回帖

0

牛值

江湖小虾

2026-3-21 14:18:18 楼主 显示全部楼层
一西啊 发表于 2026-3-20 22:55
防火墙怎么设置的?

没开防火墙

14

主题

70

回帖

0

牛值

初出茅庐

2026-3-26 01:33:20 显示全部楼层

有可能是证书问题,我用的阿里云的证书也是这样,阿里云的证书不允许ip地址登录的管理页面的。

1

主题

9

回帖

0

牛值

江湖小虾

2026-4-19 00:43:44 显示全部楼层

我也是这个问题,不知道怎么解决

您需要登录后才可以回帖 登录 | 立即注册

本版积分规则