收起左侧

安全邮箱无法设置求助

1
回复
307
查看
[ 复制链接 ]

3

主题

3

回帖

0

牛值

江湖小虾

2026-3-27 16:43:09 显示全部楼层 阅读模式
悬赏1飞牛币未解决

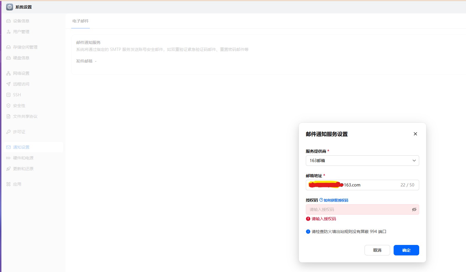
FN系统当初注册账号没有填邮箱 现在无法通过邮箱修改密码,修改个人账号设置安全邮箱时: 提示要去开启邮件通知服务;
222222222222222222222.jpg

开启邮件通知时有弹出要输入 授权码 现在邮箱都没绑定无法发送邮件啊 进入死循环了 求助大佬!!

11111111111111111111.jpg

附件: 您需要 登录 才可以下载或查看,没有账号?立即注册
收藏
送赞
分享

本帖子中包含更多资源

您需要 登录 才可以下载或查看,没有账号?立即注册

x

76

主题

5954

回帖

1235

牛值

共建版主

社区上线纪念勋章社区共建团荣誉勋章飞牛百度网盘玩家fnOS1.0上线纪念勋章EVO2产品纪念灌水之星AMD适配纪念勋章

2026-3-27 20:24:12 显示全部楼层

图片上蓝字不是有如何获取授权码的链接吗?

您需要登录后才可以回帖 登录 | 立即注册

本版积分规则