收起左侧

普通用户开启飞牛虚拟机

0
回复
35
查看
[ 复制链接 ]

18

主题

203

回帖

475

牛值

社区共建团

社区共建团荣誉勋章飞牛百度网盘玩家fnOS1.0上线纪念勋章EVO2产品纪念

前言

经常看见不少人想让普通用户也能使用虚拟机
虽然不知道使用场景是什么,为什么要把这么危险的东西给普通用户

但是有需求自然可以搞一个
本文基于飞牛虚拟机版本0.9.0编写,后续版本能不能用我不知道

获取安装包

在应用中心点击安装按钮,等待出现如下画面
20260401193535.png

进入SSH中,从如下目录提取虚拟机安装包

root@MEmini:~# cd /tmp/appcenter/
root@MEmini:/tmp/appcenter# ls
trim.vm-0.9.0-tpk
root@MEmini:/tmp/appcenter# tar -czvf trim.vm-0.9.0-tpk.tgz trim.vm-0.9.0-tpk
trim.vm-0.9.0-tpk/
trim.vm-0.9.0-tpk/app.tgz
trim.vm-0.9.0-tpk/ICON_256.PNG
trim.vm-0.9.0-tpk/config/
trim.vm-0.9.0-tpk/config/resource
trim.vm-0.9.0-tpk/config/privilege
trim.vm-0.9.0-tpk/cmd/
trim.vm-0.9.0-tpk/cmd/upgrade_init
trim.vm-0.9.0-tpk/cmd/uninstall_init
trim.vm-0.9.0-tpk/cmd/package
trim.vm-0.9.0-tpk/cmd/main
trim.vm-0.9.0-tpk/cmd/common
trim.vm-0.9.0-tpk/cmd/config
trim.vm-0.9.0-tpk/cmd/upgrade_callback
trim.vm-0.9.0-tpk/cmd/uninstall_callback
trim.vm-0.9.0-tpk/cmd/install_init
trim.vm-0.9.0-tpk/cmd/service
trim.vm-0.9.0-tpk/cmd/install_callback
trim.vm-0.9.0-tpk/ICON.PNG
trim.vm-0.9.0-tpk/manifest
trim.vm-0.9.0-tpk/wizard/
trim.vm-0.9.0-tpk/wizard/uninstall
root@MEmini:/tmp/appcenter# ls 
trim.vm-0.9.0-tpk  trim.vm-0.9.0-tpk.tgz
root@MEmini:/tmp/appcenter# mv trim.vm-0.9.0-tpk.tgz /vol1/1000/workspace/

修改应用桌面访问入口权限

修改安装包内如下文件
trim.vm-0.9.0-tpk.tgz\trim.vm-0.9.0-tpk.tar\trim.vm-0.9.0-tpk\app.tgz\app.tar\ui\config
将图中示意的1改为0,替换元文件即可
20260401194100.png

{
    ".url": {
        "trim.vm": {
            "title": "虚拟机",
            "desc": "虚拟机",
            "icon": "images/icon_{0}.png",
            "type": "iframe",
            "protocol": "http",
            "url": "/vm?ver=0.9.0",
            "allUsers": false,
            "control": {
               "auth": 0,
               "port": 2,
               "path": 2,
               "fullUrl": 2
            }
        }
    }
}

修改后效果如下,可正常给所有用户开启桌面入口
20260401195950.png

修改权限校验

修改安装包内如下文件
trim.vm-0.9.0-tpk.tgz\trim.vm-0.9.0-tpk.tar\trim.vm-0.9.0-tpk\app.tgz\app.tar\vm
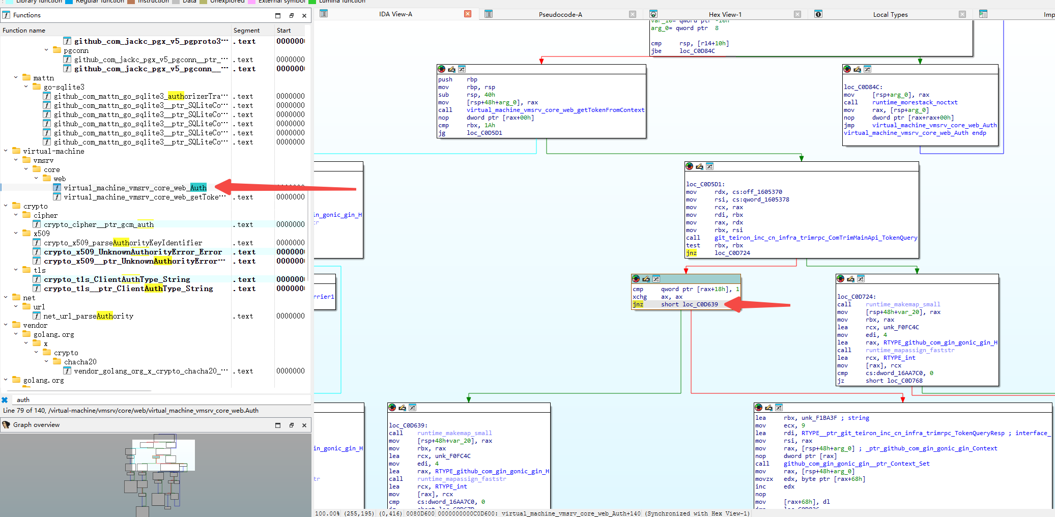
搜索auth关键词,找到方法
20260401195547.png

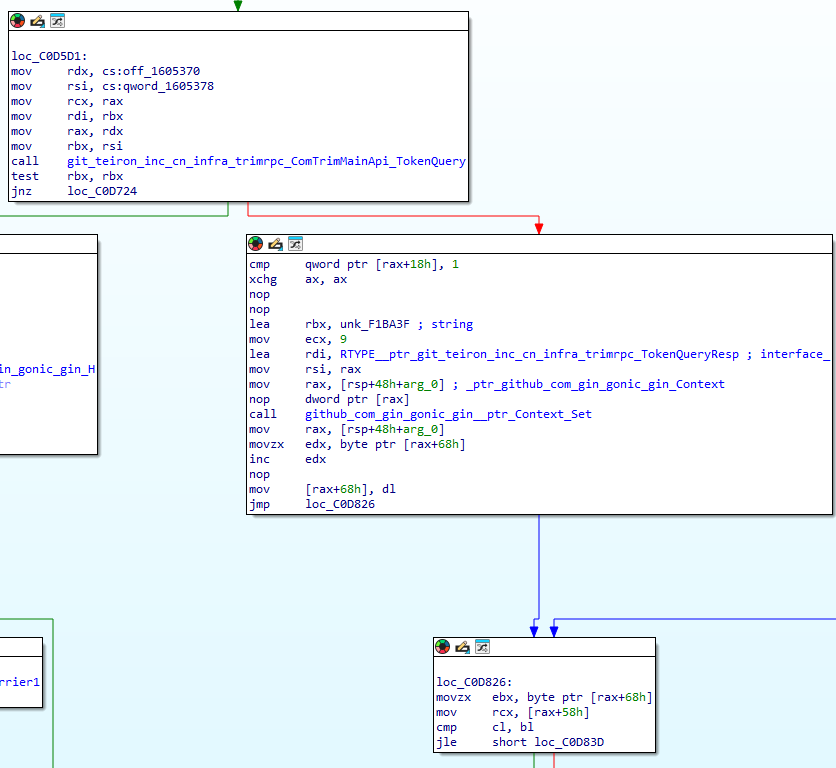
将如图所示的jnz,使用两个nop替换
20260401200826.png

回封安装包即可

已知问题

因为普通用户无系统设置权限,OVS必须由管理员开启
普通用户点击此处蓝色的 网络连接设置 无反映
20260401201139.png

普通用户测试虚拟机功能

如图所示,普通用户此时也可以使用飞牛虚拟机了
20260401201751.png

结束语

等普通用户拿虚拟机把宿主机搞挂带走,就知道飞牛为什么要限制只有管理员能用虚拟机了
有无灵感推荐,下个月又不知道写什么了

收藏
送赞
分享

本帖子中包含更多资源

您需要 登录 才可以下载或查看,没有账号?立即注册

x
您需要登录后才可以回帖 登录 | 立即注册

本版积分规则