收起左侧

远程挂载不能链接问题

12
回复
1028
查看
[ 复制链接 ]

2

主题

2

回帖

0

牛值

江湖小虾

2025-11-21 15:02:42 显示全部楼层 阅读模式

设备环境:(物理机)

BUG现象:(更新0.9.37系统的时候导致远程挂载无法链接,升级到1.0系统还是一样无法链接。

出现频率:(必现)

收藏
送赞 2
分享

277

主题

1万

回帖

0

牛值

管理员

fnOS1.0上线纪念勋章

2025-11-21 19:36:12 显示全部楼层

请补充更详细的信息补充图片看看

图片如上 本地和远程的都不能链接  详情 回复
2025-11-27 11:18
看下我的截图  详情 回复
2025-11-21 23:03

0

主题

2

回帖

0

牛值

江湖小虾

2025-11-21 23:01:50 显示全部楼层

我也出现这个问题,电脑上的Web客户端已经远程挂载搜索到目录,点确认的时候报错。然后我用手机客户端做了一遍, 挂载成功。昨天用电脑Web客户端升级1.0时也报错,说什么文件校验失败,结果今天用手机客户端升级成功,貌似这个Web客户端有很多Bug。
image.png

本帖子中包含更多资源

您需要 登录 才可以下载或查看,没有账号?立即注册

x

0

主题

2

回帖

0

牛值

江湖小虾

2025-11-21 23:03:19 显示全部楼层
飞牛技术同学 发表于 2025-11-21 19:36
请补充更详细的信息补充图片看看

看下我的截图

38

主题

1496

回帖

0

牛值

系统先锋体验团🛩️

飞牛百度网盘玩家fnOS1.0上线纪念勋章

2025-11-22 17:49:16 显示全部楼层
服务连接失败,你看看服务器信息填的对不对

0

主题

2

回帖

0

牛值

江湖小虾

2025-11-23 01:36:23 显示全部楼层

我也遇到这个问题,1.0系统,疑似是某次重启后出现的问题,之前挂载成功过。unraid和windows的smb共享都无法挂载。试过改用FTP、NFS挂载unraid共享也显示相同错误。但是可以看到共享目录,就是最后一步挂载报错,应该不是服务器信息没填对,系统日志也看不到错误信息。
QQ截图20251122113213.png

QQ截图20251122113142.png

本帖子中包含更多资源

您需要 登录 才可以下载或查看,没有账号?立即注册

x
之前挂不上的时候jellyfin调用核显转码也有问题,彻底断 电后再启动这些bug又消失了,不管unraid还是windows的共享又都能挂上了,奇怪。。  详情 回复
2025-11-24 14:03

1

主题

1

回帖

0

牛值

江湖小虾

2025-11-24 00:49:19 显示全部楼层

我也发现,可以通过http未加密的挂载解决

2

主题

6

回帖

0

牛值

江湖小虾

2025-11-24 09:57:12 显示全部楼层
我这也有这个问题。飞牛所有文件协议都连不上局域网的文件服务器。检查又没问题。
主要不想重新安装系统了  详情 回复
2025-11-27 11:19

0

主题

2

回帖

0

牛值

江湖小虾

2025-11-24 14:03:40 显示全部楼层
lys0506 发表于 2025-11-23 01:36
我也遇到这个问题,1.0系统,疑似是某次重启后出现的问题,之前挂载成功过。unraid和windows的smb共享都无 ...

之前挂不上的时候jellyfin调用核显转码也有问题,彻底断 电后再启动这些bug又消失了,不管unraid还是windows的共享又都能挂上了,奇怪。。

2

主题

2

回帖

0

牛值

江湖小虾

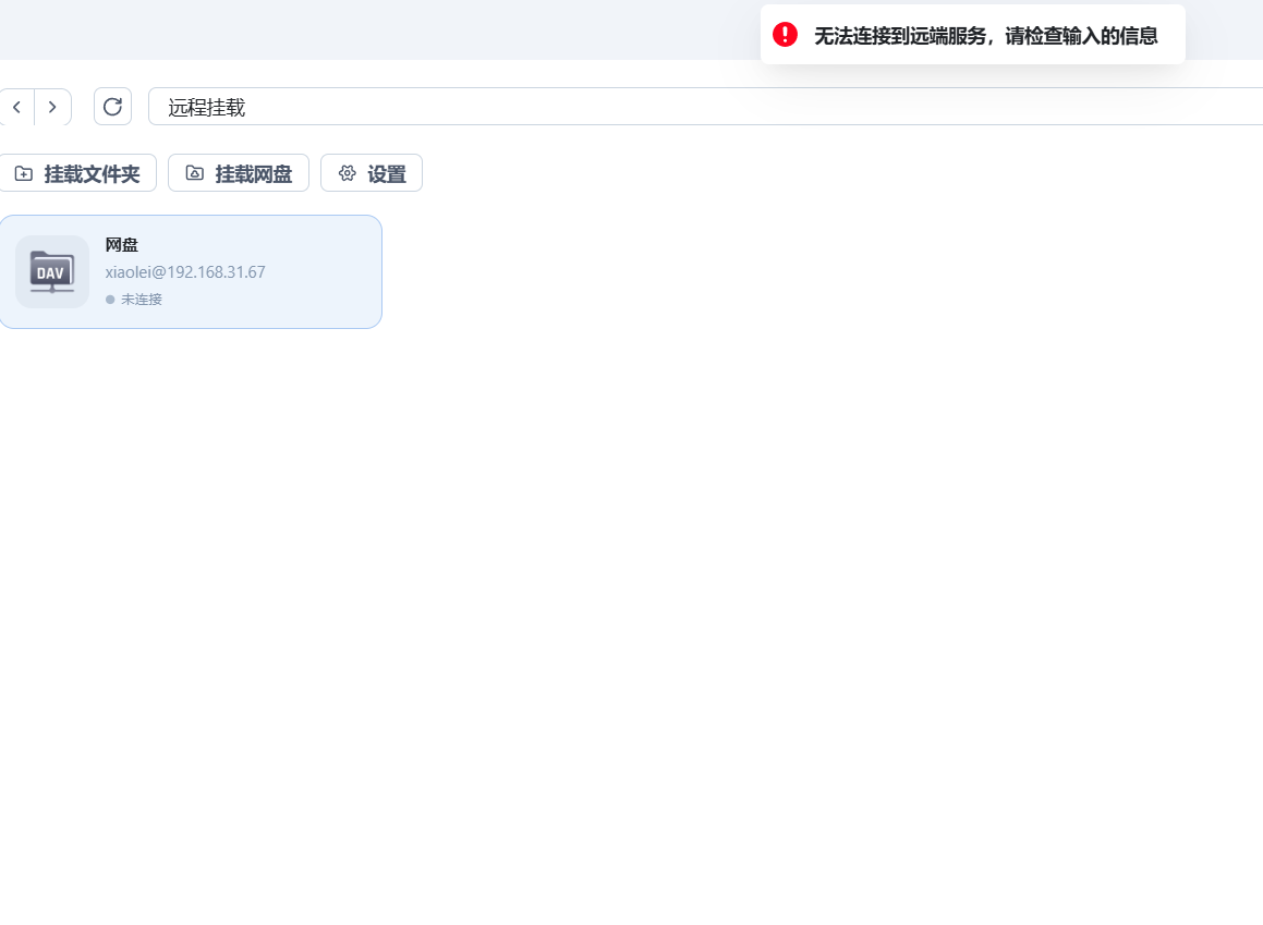
2025-11-27 11:18:19 楼主 显示全部楼层
[quote][size=2][url=forum.php?mod=redirect&goto=findpost&pid=204678&ptid=44577][color=#999999]飞牛技术同学 发表于 2025-11-21 19:36[/color][/url][/size] 请补充更详细的信息补充图片看看[/quote]

1d8d17fbe84d2e89fdeb50c4d11cb7df.png
f0cce8238062e768e69c89e5a5b3a48c.png

图片如上 本地和远程的都不能链接

本帖子中包含更多资源

您需要 登录 才可以下载或查看,没有账号?立即注册

x

2

主题

2

回帖

0

牛值

江湖小虾

2025-11-27 11:19:14 楼主 显示全部楼层
修三轮的? 发表于 2025-11-24 09:57
我这也有这个问题。飞牛所有文件协议都连不上局域网的文件服务器。检查又没问题。 ...

主要不想重新安装系统了
我也是不想重装  详情 回复
2025-11-28 09:41

2

主题

6

回帖

0

牛值

江湖小虾

2025-11-28 09:41:23 显示全部楼层
xiaolei1 发表于 2025-11-27 11:19
主要不想重新安装系统了

我也是不想重装
到现在都没解决方案 靠重装系统 无语  详情 回复
2026-1-24 20:18

4

主题

8

回帖

0

牛值

江湖小虾

2026-1-24 20:18:11 显示全部楼层

到现在都没解决方案 靠重装系统 无语
您需要登录后才可以回帖 登录 | 立即注册

本版积分规则