自从
设备环境:(物理机、局域网、系统/APP版本号 最新版本1.1.23)
c
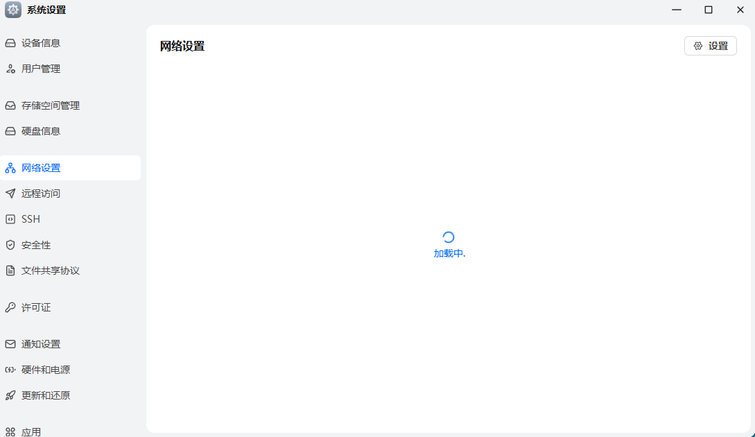
BUG现象:(前端时间NAS被攻击后,现在终于有时间重装系统,但是重装后我通过局域网访问设置界面和文件界面频繁网络异常或者转圈,大概30秒左右才会加载出来)
出现频率:(必现)
联系方式:(可以提供手机号或者所在粉丝群与昵称,例如 1群-路人甲)
日志文件:(系统BUG进入日志应用-更多-系统诊断日志-上传到社区;APP端bug进入-设置-APP日志上报-上报后提供设备ID-)
附件过大无法上传可以通过飞牛外链分享或者百度网盘提供日志文件
<官方授权或自有硬件的用户,可直接联系客服,享一对一服务>
